Section 09-02: Amazon EKS Pod Identity Agent - Demo¶
Amazon EKS Pod Identity – High-Level Flow¶
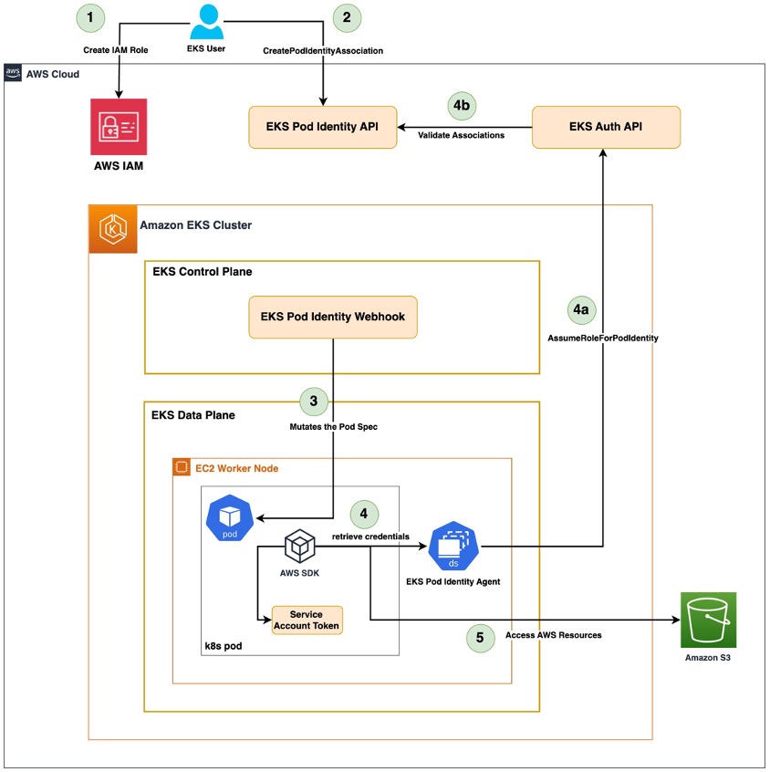
Amazon EKS Pod Identity enables pods in your cluster to securely assume IAM roles without managing static credentials or using IRSA annotations. The high-level flow is shown below:


- Create IAM Role
An IAM administrator creates a role that can be assumed by the new EKS service principal:
pods.eks.amazonaws.com. - Trust policy can be restricted by cluster ARN or AWS account.
-
Attach required IAM policies (e.g., AmazonS3ReadOnlyAccess).
-
Create Pod Identity Association
The EKS administrator associates the IAM Role with a Kubernetes Service Account + Namespace. -
Done via the EKS Console or
CreatePodIdentityAssociationAPI. -
Webhook Mutation
When a pod using that Service Account is created, the EKS Pod Identity Webhook (running in the control plane) mutates the pod spec: - Injects environment variables such as
AWS_CONTAINER_CREDENTIALS_FULL_URI. - Mounts a projected service account token for use by the Pod Identity Agent.
Verify Mutation Example:
kubectl exec -it aws-cli -- env | grep AWS_CONTAINER
AWS_CONTAINER_CREDENTIALS_FULL_URI=http://169.254.170.23/v1/credentials
AWS_CONTAINER_AUTHORIZATION_TOKEN_FILE=/var/run/secrets/pods.eks.amazonaws.com/serviceaccount/eks-pod-identity-token
-
Pod Requests Credentials Inside the pod, the AWS SDK/CLI uses the default credential provider chain.
-
It discovers the injected environment variables and calls the EKS Pod Identity Agent running as a DaemonSet on the worker node.
4a. PIA Agent Calls EKS Auth API
- The Pod Identity Agent exchanges the projected token with the EKS Auth API using
AssumeRoleForPodIdentity.
4b. EKS Auth API Validates Association
- The API checks the Pod Identity Association (Namespace + ServiceAccount → IAM Role).
-
If valid, it returns temporary IAM credentials back to the Pod Identity Agent.
-
Pod Accesses AWS Resources The AWS SDK/CLI inside the pod now has valid, short-lived credentials and can call AWS services (e.g., list S3 buckets).
Key Notes¶
- Pods receive temporary IAM credentials automatically — no
aws configureneeded. - Leverages the standard AWS SDK credential chain (no code changes required).
- Requires the EKS Pod Identity Agent Add-on running on worker nodes.
- Supported only with newer versions of AWS SDKs and CLI.
Additional References¶
Step-00: What we’ll do¶
In this demo, we’ll understand and implement the Amazon EKS Pod Identity Agent (PIA).
- Install the EKS Pod Identity Agent add-on
- Create a Kubernetes AWS CLI Pod in the EKS Cluster and attempt to list S3 buckets (this will fail initially)
- Create an IAM Role with trust policy for Pod Identity → allow Pods to access Amazon S3
- Create a Pod Identity Association between the Kubernetes Service Account and IAM Role
- Re-test from the AWS CLI Pod, successfully list S3 buckets
- Through this flow, we will clearly understand how Pod Identity Agent works in EKS
Step-01: Install EKS Pod Identity Agent¶
- Open EKS Console → Clusters → select your cluster (
eksdemo1) - Go to Add-ons → Get more add-ons
- Search for EKS Pod Identity Agent
- Click Next → Create
This installs a DaemonSet (eks-pod-identity-agent) that enables Pod Identity associations.
# List k8s PIA Resources
kubectl get daemonset -n kube-system
# List k8s Pods
kubectl get pods -n kube-system
Step-02: Deploy AWS CLI Pod (without Pod Identity Association)¶
Step-02-01: Create Service Account¶
Step-02-02: Create a simple Kubernetes Pod with AWS CLI image:¶
Step-02-03: Deploy CLI Pod¶
Step-02-04: Exec into the pod and try to list S3 buckets:¶
Observation: ❌ This should fail because no IAM permissions are associated with the Pod.
Error Message¶
kalyan-mini2:04-00-EKS-Pod-Identity-Agent kalyan$ kubectl exec -it aws-cli -- aws s3 ls
An error occurred (AccessDenied) when calling the ListBuckets operation: User: arn:aws:sts::180789647333:assumed-role/eksctl-eksdemo1-nodegroup-eksdemo1-NodeInstanceRole-kxEPBrWVcOzO/i-0d65729d6d09d2540 is not authorized to perform: s3:ListAllMyBuckets because no identity-based policy allows the s3:ListAllMyBuckets action
command terminated with exit code 254
Important Note: Notice how the error references the EC2 NodeInstanceRole — this proves the Pod had no direct IAM mapping.
Step-03: Create IAM Role for Pod Identity¶
- Go to IAM Console → Roles → Create Role
- Select Trusted entity type → Custom trust policy
- Add trust policy for Pod Identity, for example:
{
"Version": "2012-10-17",
"Statement": [
{
"Effect": "Allow",
"Principal": {
"Service": "pods.eks.amazonaws.com"
},
"Action": [
"sts:AssumeRole",
"sts:TagSession"
]
}
]
}
- Attach AmazonS3ReadOnlyAccess policy
- Create role → example name:
EKS-PodIdentity-S3-ReadOnly-Role-101
Step-04: Create Pod Identity Association¶
- Go to EKS Console → Cluster → Access → Pod Identity Associations
-
Create new association:
-
Namespace:
default - Service Account:
aws-cli-sa - IAM Role:
EKS-PodIdentity-S3-ReadOnly-Role-101 - Click on create
Step-05: Test Again¶
Pods don’t automatically refresh credentials after a new Pod Identity Association; they must be restarted.
-
Restart Pod
-
Exec into the Pod:
Observation: This time it should succeed, listing all S3 buckets.
Step-06: Clean Up¶
- Remove Pod Identity Association → via EKS Console → Access → Pod Identity Associations
- Remove IAM role → via IAM Console → Roles
EKS-PodIdentity-S3-ReadOnly-Role-101
Step-07: Concept Recap¶
- Without Pod Identity Association: Pod has no IAM permissions → AWS API calls fail
- With Pod Identity Association: Pod Identity Agent maps Pod’s Service Account → IAM Role → AWS Permissions → API calls succeed